Chapter 2. User's Guide for the DocBook DTD

[Prev] [Next]


2.6 Computer Examples

Formal and Informal Examples

[Graphic: Figure from the text]

Example contains a Title, an optional TitleAbbrev, and one or more object-level elements from the %example.mix; mixture. Example contains an optional Label attribute.

[Graphic: Figure from the text]

InformalExample contains one or more object-level elements from the %example.mix; mixture.

Program Listings

[Graphic: Figure from the text]

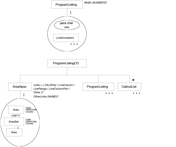
ProgramListing contains a mixture of LineAnnotations, CO elements, and inline elements from the %para.char.mix; mixture, in any order.

ProgramListing contains an optional Width attribute, which indicates the number of columns in the longest line of the example for management of wide output (e.g. 80).

ProgramListingCO contains AreaSpec, ProgramListing and any number of CalloutList elements. AreaSpec contains a mixture of one or more Area and AreaSet elements in any order. AreaSet contains one or more Area elements.

LiteralLayout

[Graphic: Figure from the text]

LiteralLayout contains a one or more LineAnnotation elements and inline elements from the %para.char.mix; mixture, in any order. LiteralLayout has an optional Width attribute, which indicates the number of columns in the longest line, for management of wide output, and a Format attribute set to ``linespecific,'' indicating that line breaks and leading white space are significant.

Screen Dialogues

[Graphic: Figure from the text]

Screen contains a mixture of one or more LineAnnotations, CO elements and inline elements from the %para.char.mix; mixture, in any order. Screen has an optional Width attribute, which indicates the number of columns in the longest line, for management of wide output, and a Format attribute set to ``linespecific,'' indicating that line breaks and leading white space are significant.

ScreenCO contains AreaSpec, Screen and any number of CalloutList elements.

ScreenShot

[Graphic: Figure from the text]

ScreenShot contains optional ScreenInfo, and either a Graphic or a GraphicCO.


[Prev] Callout Structures
[Next] Figures and Graphics
[User's Guide Home] [Davenport Group Home]